Reference
Implementation Details
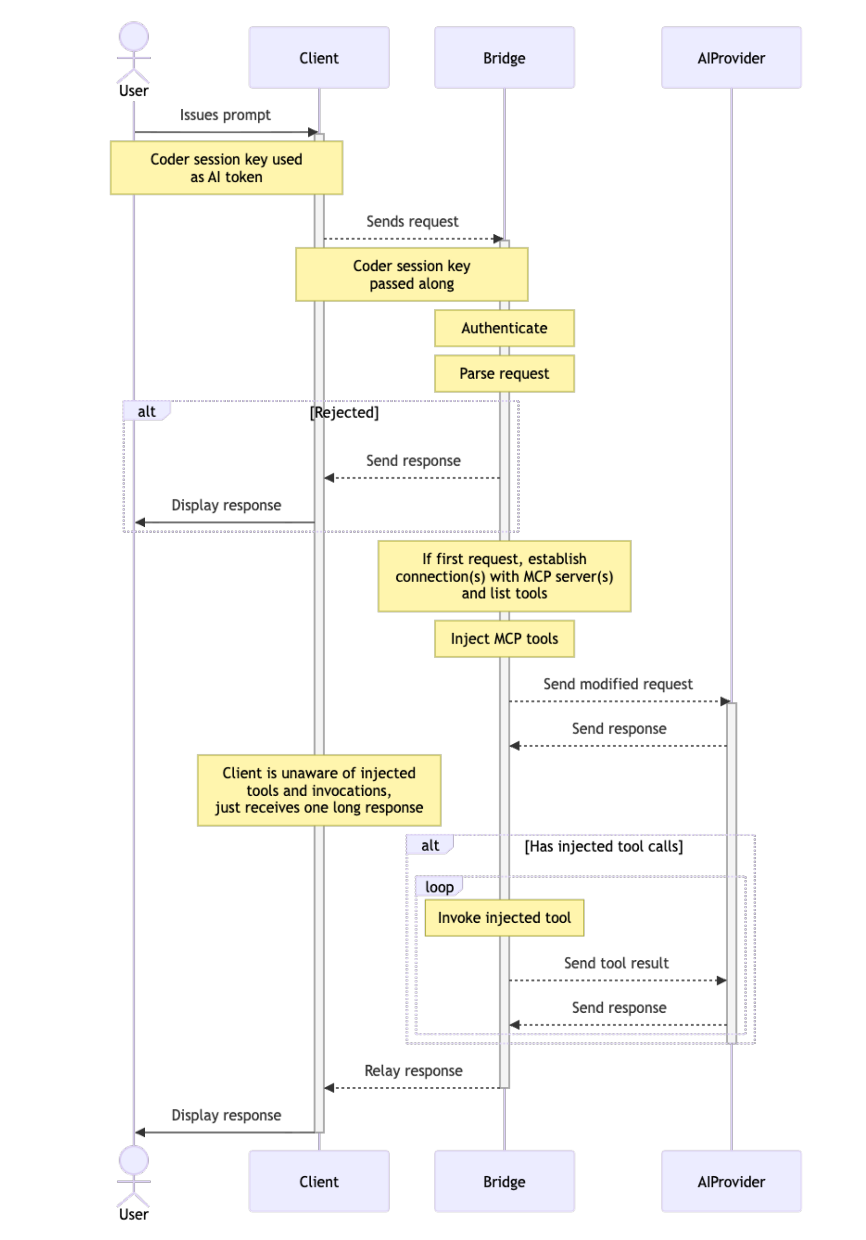
coderd runs an in-memory instance of aibridged, whose logic is mostly contained in https://github.com/coder/aibridge. In future releases we will support running external instances for higher throughput and complete memory isolation from coderd.

Supported APIs
API support is broken down into two categories:
- Intercepted: requests are intercepted, audited, and augmented - full AI Bridge functionality
- Passthrough: requests are proxied directly to the upstream, no auditing or augmentation takes place
Where relevant, both streaming and non-streaming requests are supported.
OpenAI
Intercepted
Passthrough
/v1/models(/*)/v1/responses(Interception support coming in Beta)
Anthropic
Intercepted
Passthrough
Troubleshooting
To report a bug, file a feature request, or view a list of known issues, please visit our GitHub repository for AI Bridge. If you encounter issues with AI Bridge, please reach out to us via Discord.


